前言
大部分的品牌的机器解锁BootLoader会连带着解锁AVB(Android Verified Boot),但是我们的紫光不会,就挺恶心人的……你可能来自这一篇文章:XF学生机解锁BootLoader方案A,所以说你看完整篇教程,你能不需要签名自由刷写的分区只有System、Vendor,如果你需要刷写其他分区,比如Boot,那你需要解锁AVB,这也就是这篇文章所讲的。
但是不幸的是,你要解锁AVB也需要改splloader,因为他对trustos有校验,就像对uboot也有校验一样,所以,你还是需要借鉴那篇文章的一点东西,请你先别急,先继续往下看就行。
本篇文章需要你有一定的IDA基础,嗯,没有也行。只要你能装个IDA,能正常打开,安装了keypatch插件,跟着文章一步步走也是能成功的。
本篇文章的作者在这方面是一个十足的小白,如有错误请尽快指出,万分感谢!
提取平板的Splloader和TrustOS分区
没啥好说的了,进入FDL2,r splloader,r trustos就行,如果你不会这一步,我劝你最好还是退出这篇文章,别看了。
修改Splloader
关闭分区校验
前言也已经讲了,查看这篇文章的修改Splloader部分:Uni学生机解锁BootLoader方案A,但是记得先不要Apply patches to input file…和关闭IDA Pro,看了下一个标题就知道了,你也不想再开一遍IDA Pro吧,哈哈。
查看TrustOS的加载地址
我们再次按下Shift+F12,会出现字符串列表:

然后再按下Ctrl+F,下方就出现了搜索框:

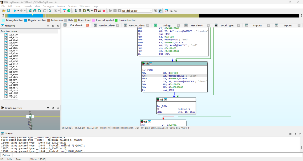
然后我们输入uboot,按下回车,会发现搜索出了uboot和uboot_back:

我们点击两下那个黄色高亮的uboot,跳转到文本模式的汇编代码窗口:

然后我们点击两下后面的这个函数(不同机子splloader的函数名是不一样的,点击指定位置就行,不要死磕),如图所示:

然后会跳转到图形模式的汇编代码窗口:

然后我们按下F5,转成伪代码:

点击一下我圈出的位置的参数,如图所示:

然后按下H,可能会弹出提示,点击OK或是Yes即可,然后就转成了16进制(不同机子的加载地址是不一样的,不要死磕):

然后我们记住这个16进制的加载地址,随便找一个地方复制就行,注意后面的LL不需要复制,那个是表示这个常量是long long类型,所以按照我的参数,我最终复制的是:0x9401FE00,然后你就可以安心输入修改和关闭IDA Pro了。
修改TrustOS
还是一样的操作,打开IDA Pro,打开你备份的trustos.bin,选择ARM Little-endian,这里的ROM start address和Loading addres填我们刚刚记住的加载地址(我的是0x9401FE00,不同机子的加载地址是不一样的,不要死磕),如图所示:

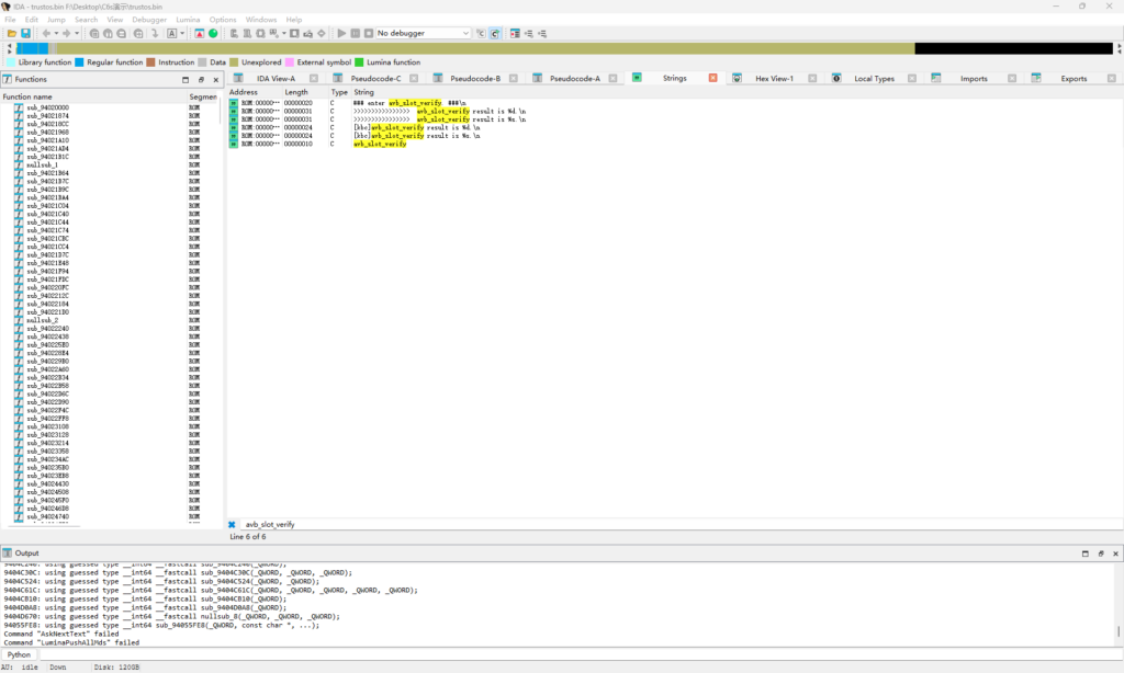
还是点击OK,还是点击YES,还是等待它加载完成,还是按下Shift+F12,还是按下Ctrl+F,这里我们搜索avb_slot_verify:

我们点击两下那个黄色高亮并且完全匹配的avb_slot_verify,跳转到文本模式的汇编代码窗口:

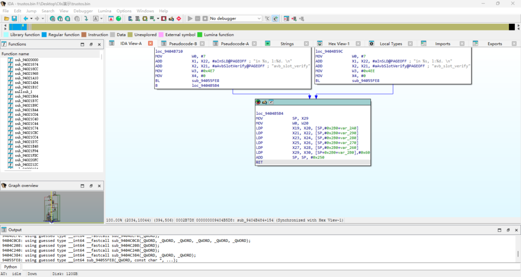
然后我们点击两下后面的这个函数(不同机子trustos的函数名是不一样的,点击指定位置就行,不要死磕),如图所示:

然后会跳转到图形模式的汇编代码窗口:

然后按下F5,转成伪代码:

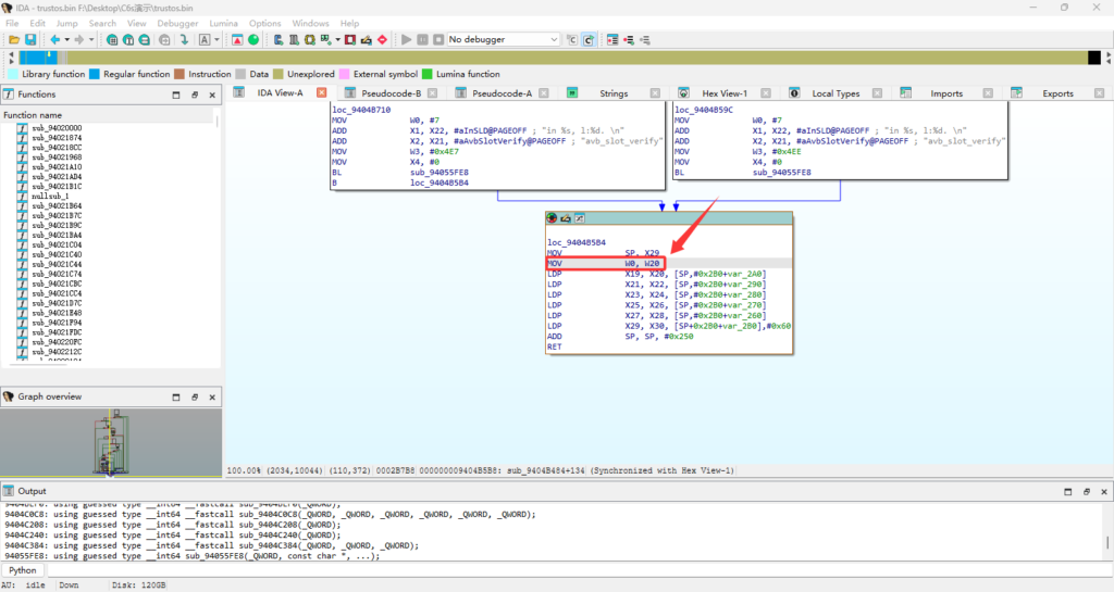
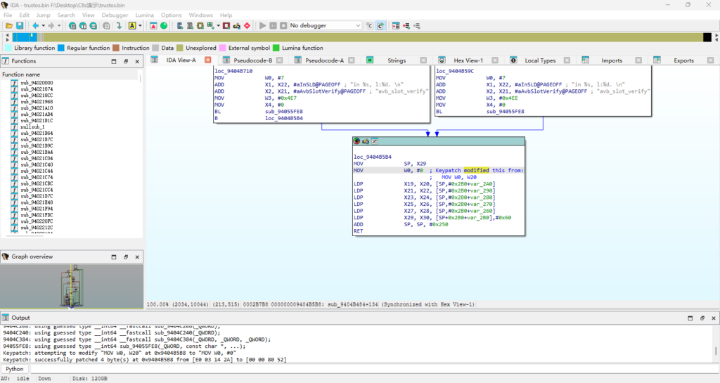
往下翻到最后,找到return返回,点击一下图片圈的位置,如图所示:

然后按下Tab,来到图形模式的汇编代码窗口:

点击我圈出来的这一行,如图所示:

然后按下Ctrl+Alt+K,弹出一个窗口:

然后在Assembly输入MOV W0, #0,让它强制返回0,即校验通过,如图所示:

点击Patch,还是会再次弹出一个这样的窗口,也是点击Cancel,如果这一行后面也出现刚刚那些东西,那就是修改完成了,就像这样:

还是保存修改到新文件,还是关闭IDA Pro。这样,我们的trustos就改完了,修改输入到了trustos.bin,而trustos.bin.bak是原镜像的备份,也就是没有被修改过的。
刷入TrustOS(解锁AVB)
也没啥好说的,进入FDL2,w trustos 你修改的trustos.bin就行,然后就可以自己试试AVB解没解锁了。
怎么回锁AVB
刷回解锁前备份的trustos即可。
发表回复